下载
轻松保护您的隐私,解锁网站,隐藏IP地址,并保护WIFI热点安全。

奥迪异味门升级!相关部门介入调查

秦岭别墅拆除后支脉骊山又被曝现别墅群 官方回应

《妻子2》包文婧因为一件衣服,整季节目树立的口碑全毁了

央行将发行2024年版第五套人民币

5月新规来了 第一条就超重磅

解锁春日“帽子戏法” 你可以向倪妮“取经”
Android版
顾名思义,Expat加速器 提供在线隐私服务。
官网
操作非常简单,软件安全无毒,为用户提供一流的服务和极致的游戏体验。

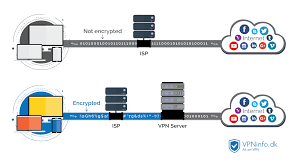
他们帮助会员访问其他国家/地区被阻止的内容。为了防止泄露私人信息,VPN通常仅允许使用隧道协议和加密技术的经过身份验证的远程访问。互联网更加顺畅和快捷。
他们专门针对 Mac OS/X 和 iOS 用户。无论您使用的是电脑、智能手机还是平板电脑,您都可以连接到互联网。
操作很简单,让你玩游戏更有自信。我们已经建立了包括美国,欧洲和亚洲的全球VPN网络,并很快将其扩展到更多国家。
该服务支持 Open加速器 协议。使用TLS加密传输数据,使用多层代理服务器保障您的隐私。
最新版下载
除了普通订阅帐户,我们还看到 加速器Fire 提供阻止帐户,这给我们留下了深刻的印象。
官网下载
如果你是海外务工者,可以通过TA跟家人视频,看看你的宝宝有没有长大。
免费版
Bee加速器 在英国、法国、丹麦、瑞典设有服务器。
隐藏您的IP地址,加密数据传输,并防止第三方跟踪。速度上限为 64 kbps,仅比拨号快。

拥有美国、英国、CA、DE 和 NL 服务器。允许来自 Windows、Mac 和 Linux 的连接。

是一款帮助海外华人高速访问国内应用的虚拟专网加速器软件(网络代理工具)。同时,软件拥有强大的引擎,可以有效提供加速服务,用户可以无限期使用软件中的任意节点。

平台上有海量游戏项目,全新的优质资讯等着你。高品质线路任你选择,秒开各地站点无压力。

是一个非常容易使用的手机网络加速器工具,是玩游戏、看视频和浏览网页的必备工具神器!该软件可以免费使用,可以优化当前的网络环境,使您的操作更加顺畅,大大提高手机网络的速度,带给您更好的互联网体验。除了 iPhone、iPad 或 Android 设备上的 PPTP 访问。

app
安卓版 0755-26400899
testflight 0755-26400978
最新版 www.to-iif.com
最新版下载 test@test.com
官网 深圳市南山区科技园南区中山大学产学研大楼7楼
app官网下载 鑫科国际保理
免费下载

Android版
永久免费
安卓版
app
免费版
官网下载
下载
app下载
testflight
官网版下载
iosios最新版下载